Timeouts Showcase in SonataFlow

The timeouts showcase is designed to show how to configure and execute workflows that use timeouts, according to the different deployment scenarios. While all the scenarios contain the same set of workflows, they are provided as independent example projects, to facilitate the execution and understanding of each case.

The following workflows are provided:

workflow_timeouts workflow

It is a simple workflow that, rather than configuring a timeout for a particular state, is configured for the whole execution of the workflow. This can be done by using the workflowExecTimeout property, which defines the maximum workflow execution time. If this time is surpassed and the workflow has not finished, it will be automatically canceled.

See the workflow timeout definition for more information.

workflow timeouts decorated
Figure 1. workflow_timeouts workflow
Workflow execution timeout definition
{
  "id": "workflow_timeouts",
  "version": "1.0",
  "name": "Workflow Timeouts",
  "description": "Simple workflow to show the workflowExecTimeout working",
  "start": "PrintStartMessage",
  "timeouts": {
    "workflowExecTimeout": "PT1H"
  }
...
}

callback_state_timeouts workflow

It is a simple workflow that, when the execution reaches the state CallbackState, an action is executed, and it waits for the event callbackEvent to arrive in order to continue the execution. However, a timeout is configured to set the maximum waiting time for that event.

callback state timeouts decorated
Figure 2. callback_state_timeouts workflow
Callback event definition
{
"name": "callbackEvent",
"source": "",
"type": "callback_event_type"
}
CallbackState definition
{
 "name": "CallbackState",
 "type": "callback",
 "action": {
   "name": "callbackAction",
   "functionRef": {
     "refName": "callbackFunction",
     "arguments": {
       "input": "${\"callback-state-timeouts: \" + $WORKFLOW.instanceId + \" has executed the callbackFunction.\"}"
     }
   }
 },
 "eventRef": "callbackEvent",
 "transition": "CheckEventArrival",
 "onErrors": [
   {
     "errorRef": "callbackError",
     "transition": "FinalizeWithError"
   }
 ],
 "timeouts": {
   "eventTimeout": "PT30S"
 }
}

The timeout is configured with a duration of 30 seconds, and if no event arrives during this time, the flow execution moves to the next state, and the workflow’s data remains unchanged.

On the other hand, if the event arrive, the event payload is merged into the workflow’s data, and thus, the eventData property of the workflow’s data, will contain the information carried by the event payload. Using this simple configuration strategy, the workflow can collect the event information, and use it for example to determine the path to go in the next state.

See the callback state definition for more information.

For more information about how the incoming event information can be merged into the workflow’s data you can see Event data filters.

switch_state_timeouts workflow

This workflow is similar to the callback_state_timeouts, but when the execution reaches the state ChooseOneEvent, it waits for one of the two configured events, visaDeniedEvent or visaApprovedEvent to arrive.

If any of the configured events arrives before the timeout is overdue, the workflow execution moves to the next state defined in the corresponding transition.

If none of the events arrives before the timeout is overdue, the workflow execution moves to the state defined in the defaultCondition transition.

See the switch state definition for more information.

switch state timeouts decorated
Figure 3. switch_state_timeouts workflow
ChooseOneEvent definition
    {
      "name": "ChooseOnEvent",
      "type": "switch",
      "eventConditions": [
        {
          "eventRef": "visaApprovedEvent",
          "transition": "ApprovedVisa"
        },
        {
          "eventRef": "visaDeniedEvent",
          "transition": "DeniedVisa"
        }
      ],
      "defaultCondition": {
        "transition": "HandleNoVisaDecision"
      },
      "timeouts": {
        "eventTimeout": "PT30S"
      }
    }

event_state_timeouts workflow

This workflow is similar to the switch_state_timeouts, but when the execution reaches the state WaitForEvent, it waits for one of the configured events, event1 or event2, to arrive. Each event has a number of configured actions to execute, but unlike the switch state, only one possible transition exists.

If none of the configured events arrives before the timeout is overdue, the workflow execution moves to the next state defined in the transition property, skipping the events that were not received in time together with actions configured for them.

If one of the events arrives before the timeout is overdue, the workflow executes the corresponding actions, and finally moves to the state defined in transition.

The semantic of this state might vary depending on the exclusive flag, in the example the default value of true will be applied, and thus, the workflow will transition as soon as the first event arrives.

See the event state definition for more information.

event state timeouts decorated
Figure 4. event_state_timeouts workflow
WaitForEvent definition
    {
      "name": "WaitForEvent",
      "type": "event",
      "onEvents": [
        {
          "eventRefs": [
            "event1"
          ],
          "eventDataFilter": {
            "data": "${ \"The event1 was received.\" }",
            "toStateData": "${ .exitMessage }"
          },
          "actions": [
            {
              "name": "printAfterEvent1",
              "functionRef": {
                "refName": "systemOut",
                "arguments": {
                  "message": "${\"event-state-timeouts: \" + $WORKFLOW.instanceId + \" executing actions for event1.\"}"
                }
              }
            }
          ]
        },
        {
          "eventRefs": [
            "event2"
          ],
          "eventDataFilter": {
            "data": "${ \"The event2 was received.\" }",
            "toStateData": "${ .exitMessage }"
          },
          "actions": [
            {
              "name": "printAfterEvent2",
              "functionRef": {
                "refName": "systemOut",
                "arguments": {
                  "message": "${\"event-state-timeouts: \" + $WORKFLOW.instanceId + \" executing actions for event2.\"}"
                }
              }
            }
          ]
        }
      ],
      "timeouts": {
        "eventTimeout": "PT30S"
      },
      "transition": "PrintExitMessage"
    }

Executing the workflows

To execute the workflows you can use any of the available deployment scenarios:

SonataFlow Operator Dev Profile

When you work with the SonataFlow Operator Dev Profile, the operator will automatically provision an execution environment that contains an embedded job service instance, as well as an instance of the data index service. And thus, there is no need for additional configurations when you use timeouts.

To execute the workflows you must:

In a command terminal, clone the incubator-kie-kogito-examples repository, navigate to the cloned directory, and follow these steps:

git clone https://github.com/apache/incubator-kie-kogito-examples.git

cd incubator-kie-kogito-examples/serverless-workflow-examples/serverless-workflow-timeouts-showcase-operator-devprofile

Quarkus Workflow Project with embedded services

Similar to the SonataFlow Operator Dev Profile, this scenario shows how to configure the embedded job service and data index service, when you work with a Quarkus Workflow project and it is also intended for development purposes.

In a command terminal, clone the incubator-kie-kogito-examples repository, navigate to the cloned directory, and follow these steps:

git clone https://github.com/apache/incubator-kie-kogito-examples.git

cd incubator-kie-kogito-examples/serverless-workflow-examples/serverless-workflow-timeouts-showcase-embedded

Quarkus Workflow Project with standalone services

This is the most complex and close to a production scenario. In this case, the workflows, the job service, the data index service, and the database are deployed as standalone services in the kubernetes or Knative cluster. Additionally, the communications from the workflows to the job service, and from the job service to the data index service, are resolved via the Knative eventing system.

By using the Knative eventing system the underlying low level communication system is transparent to the integration.

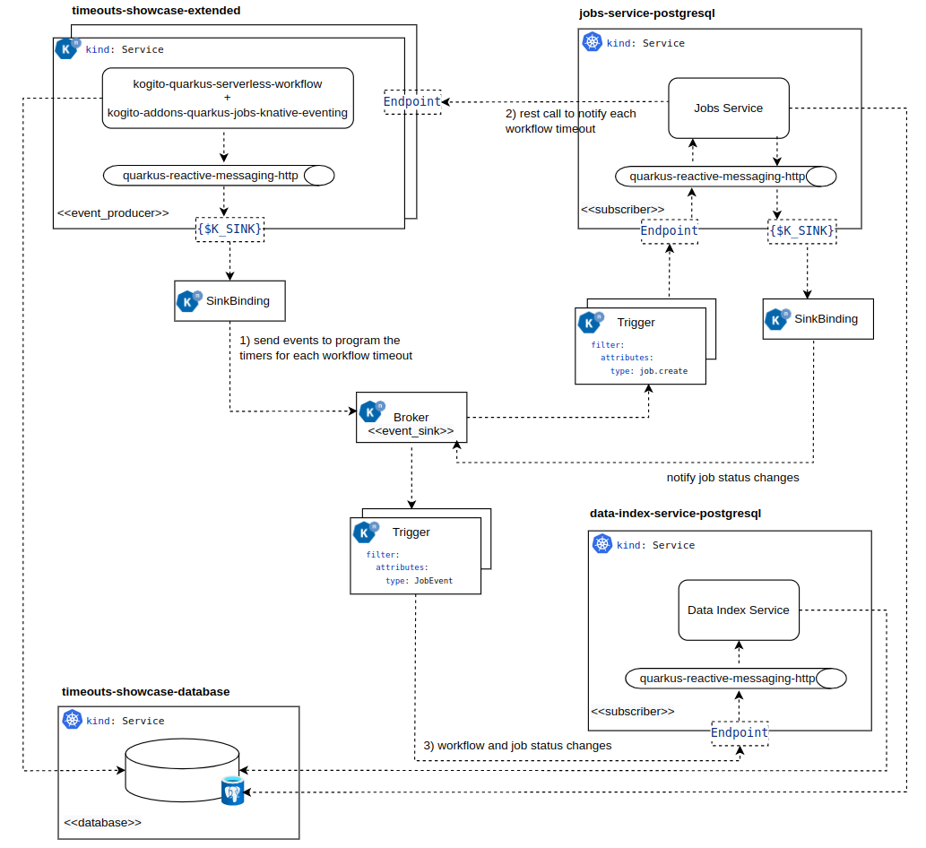
Architecture

The following diagram shows the architecture for this use case:

  1. Every time a workflow needs to program a timer for a given timeout, a cloud event is sent to the job service for that purpose.

  2. When a timer is overdue, a rest call is executed to notify the workflow, which then must execute accordingly to the given state semantic.

  3. Workflow and job status changes are propagated to the data index service via cloud events.

timeouts showcase extended architecture
Figure 5. Knative Workflow with Job Service architecture
  • timeouts-showcase-extended: Is the Quarkus Workflow Project that contains the workflows, that must be maven build, and deployed into the kubernetes cluster.

  • jobs-service-postresql: Is the job service that will be deployed into the kubernetes cluster.

  • data-index-service-postgresql: Is the data index service that will be deployed into the kubernetes cluster.

  • timeouts-showcase-database: Is the PostgreSQL instance that will be deployed into the kubernetes cluster.

For simplification purposes, a single database instance is used for both services to store the information about the workflow instances, and the timers. However, in a production environment is recommended to have independent database instances.

Running the example

To execute the workflows you must:

In a command terminal, clone the incubator-kie-kogito-examples repository, navigate to the cloned directory, and follow these steps:

git clone https://github.com/apache/incubator-kie-kogito-examples.git

cd incubator-kie-kogito-examples/serverless-workflow-examples/serverless-workflow-timeouts-showcase-extended

Additional resources

Found an issue?

If you find an issue or any misleading information, please feel free to report it here. We really appreciate it!